Routing/Travel Time Analysis/Analyzer
About
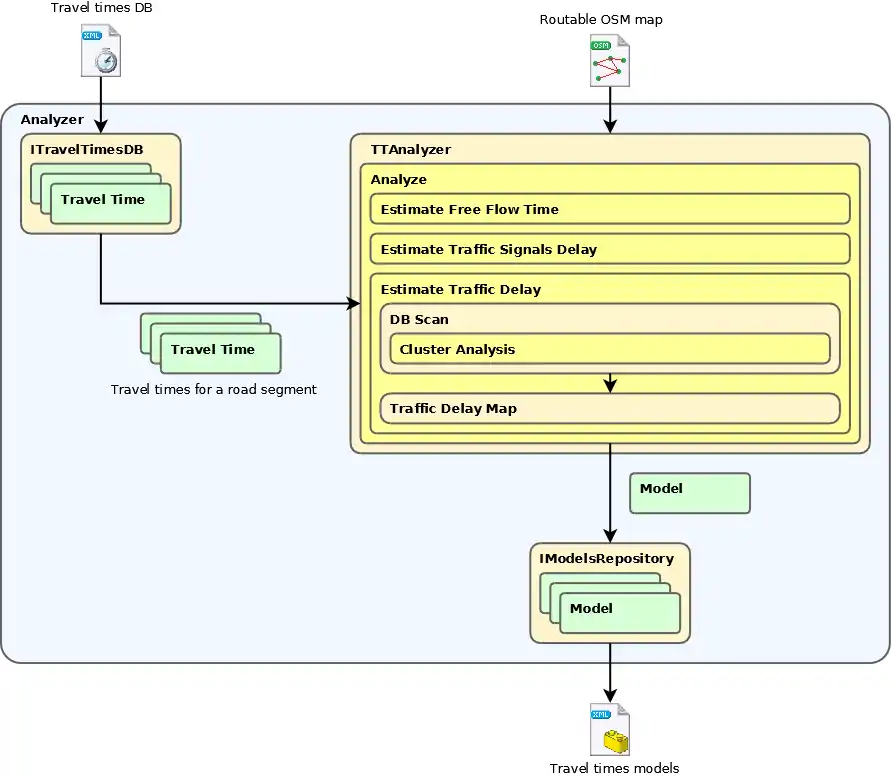
The Analyzer extracts travel times form matched GPX files, analyzes them and creates travel time models.
Usage
Usage: analyzer [OPTIONS]+
Options:
--db=VALUE path to the travel times database
--add adds specified tracks to the DB
--track=VALUE path to the matched GPS track to process or to the directory to process
--map=VALUE path to the routable map
-a, --analyze
-o, --output=VALUE path to the output directory
-h, -?, --help
To extract travel times from the matched GPX tracks use
analyzer --db=PATH_TO_TRAVELTIMES_DB --add --track=PATH_TO_MATCHED_GPS_TRACK(S)
To analyze travel times use
analyzer --db=PATH_TO_TRAVELTIMES_DB --map=PATH_TO_ROUTABLE_MAP --output=OUTPUT_PATH --analyze
Config file
Several constants, that affect algorithm behaviour, are defined in the "Analyzer.exe.config" file.
ModelResolution [minutes]
Time resolution of the model;
MinimalModelDelayDifference [%]
Minimal difference between adjacent traffic delays. If the difference is lower, the delays are considered the same.
MinimalClusterSize [-]
Minimal number of travel times in the cluster during traffic delay estimation.
ClusterSizePercentage [%]
Percentage of travel times in the cluster during traffic delay estimation. Actual number of travel times, that form a cluster, is MAX(MinimalClusterSize, ClusterSizePercentage * TravelTimesCount)
ClusterAnalysisStopPercentage [%]
Cluster analysis runs more times with several settings - from the specialized ones to more generic. If number of travel times in clusters reaches the ClusterAnalysisStopPercentage the analysis stops and more generic settings aren't used.
MaximalAllowedStopLength [minutes]
Maximal allowed stop length. If any stop in travel time exceeded this value, travel time isn't used in analysis.
FreeflowMinimalCount [-]
Minimal number of travel times used to estimate free-flow time. If segment hasn't enough travel times, model isn't created.
FreeflowPercentage [%]
Percentage of travel times to estimate free-flow time. Actual number of travel times used is MAX(FreeflowMinimalCount, FreeflowPercentage * TravelTimesCount)
Output
Output of the Analyzer is set of models, that describes travel times on road segments.

Samples
Sample output file
<?xml version="1.0" encoding="utf-8"?>
<models-db>
<model node-from="322596181" node-to="322596171" way="29322860" freeflow="60.1" avg-delay="9.3" signals-delay="20.0" signals-prob="0.50">
<traffic-delay from="04:30:00" to="05:30:00" day="Any" delay="8.8" />
<traffic-delay from="05:30:00" to="08:45:00" day="Monday, Tuesday, Wednesday, Friday, Weekend" delay="8.8" />
<traffic-delay from="05:30:00" to="08:45:00" day="Thursday" delay="18.2" />
<traffic-delay from="08:45:00" to="11:45:00" day="Any" delay="6" />
<traffic-delay from="13:45:00" to="21:15:00" day="Any" delay="10.2" />
</model>
</models-db>
Details
Analyzer in extract travel times mode

Analyzer in analyze mode
